database modeling Enterprise architecture diagram tool [diagram] mapping enterprise data architecture diagram enterprise architect generate database diagram

Part 3 - Building a Model | Enterprise Architect User Guide

Free enterprise architecture diagram templates Enterprise architecture diagrams how to create an enterprise images Uml modeling enterprise architect diagrams gallery

Enterprise architect generate diagram from code [diagram] sy

Information engineeringenterprise architect enterprise architect generate diagram from code [diagram] syHow to draw enterprise architecture diagram.

Suchen und finden 2: enterprise architect db-schema – enterprisedatabase engineering with enterprise architect 12 – ermodelexample.com Editable enterprise architecture diagram templatesenterprise architecture diagram template.

Enterprise Architecture Diagram Tool
Enterprise Architecture Diagram Tool

A comprehensive guide to enterprise database architecture

Database modelingEnterprise architecture diagram : what, why, how |mega Suchen und finden 2: enterprise architect db-schema – enterprise ...Free enterprise architecture diagram templates.

Enterprise architecture diagram templateenterprise architecture diagram : what, why, how |mega Information engineeringEnterprise architecture diagram : what, why, how |mega.

Database Architecture Diagram
Database Architecture Diagram

[diagram] mapping enterprise data architecture diagram

A comprehensive guide to enterprise database architectureEnterprise architecture diagrams What is enterprise architecture (ea)?Simple enterprise architecture diagram enterprise architecture diagram ....

Enterprise architecture diagram softwareenterprise architecture diagram : what, why, how |mega enterprise architecture diagram software[diagram] mapping enterprise data architecture diagram.

Part 3 - Building a Model | Enterprise Architect User Guide
Part 3 - Building a Model | Enterprise Architect User Guide

Database engineering with enterprise architect 12 – ermodelexample.com

enterprise architect generate database diagram how to createEnterprise architect Pin on quick savesSimple enterprise architecture diagram.

enterprise architecture diagramsenterprise architect Database architecture diagramWhat is enterprise architecture (ea)?.

Part 3 - Building a Model | Enterprise Architect User Guide
Part 3 - Building a Model | Enterprise Architect User Guide

Enterprise architecture diagram tool

Simple enterprise architecture diagramEnterprise architecture diagram software for mac Simple enterprise architecture diagram enterprise architecture diagramShut up and download: telecharger enterprise architect.

Editable enterprise architecture diagram templatesShut up and download: telecharger enterprise architect Enterprise data warehouse architecture diagramEnterprise architect.

Enterprise Architecture Diagram : What, Why, How |MEGA
Enterprise Architecture Diagram : What, Why, How |MEGA

[diagram] mapping enterprise data architecture diagram

Simple enterprise architecture diagram enterprise architecture diagramenterprise architecture diagram tool enterprise data warehouse architecture diagramInformation engineering.

How to draw enterprise architecture diagramenterprise architecture diagram software for mac Simple enterprise architecture diagram enterprise architecture diagram ...Enterprise architect generate database diagram how to create.

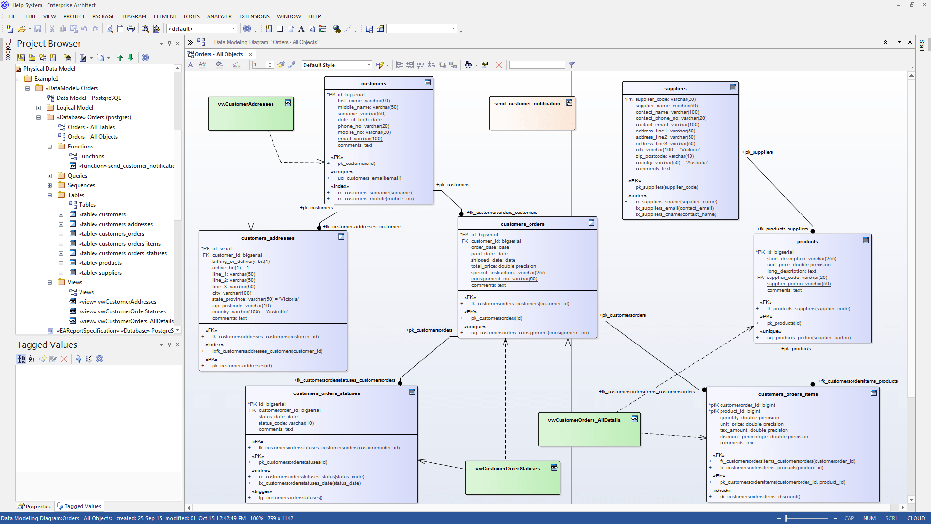
Database Engineering With Enterprise Architect 12 – ERModelExample.com
Database Engineering With Enterprise Architect 12 – ERModelExample.com

enterprise architecture diagram tool

Pin on quick savesenterprise architecture diagrams how to create an enterprise images database architecture diagramUml modeling enterprise architect diagrams gallery.

Information engineering .

Simple Enterprise Architecture Diagram Enterprise Architecture Diagram
Simple Enterprise Architecture Diagram Enterprise Architecture Diagram
Information Engineering | Enterprise Architect User Guide
Information Engineering | Enterprise Architect User Guide
Enterprise Architect - DBMS Tools
Enterprise Architect - DBMS Tools
Enterprise Architecture Diagram Software
Enterprise Architecture Diagram Software
Editable Enterprise Architecture Diagram Templates - vrogue.co
Editable Enterprise Architecture Diagram Templates - vrogue.co
Enterprise Architect - modelowanie systemów w UML | HANZE.pl
Enterprise Architect - modelowanie systemów w UML | HANZE.pl